Вышла бета PureMotion

Mach, популярные и не очень CAD, CAM. Обсуждение и разработка программ для управления станками.
Enot_1
Мастер
Сообщения: 1359
Зарегистрирован: 28 апр 2015, 00:12
Репутация: 242
Настоящее имя: Arkadiy
Откуда: Краснодар
Контактная информация:

Re: Вышла бета PureMotion

Сообщение Enot_1 »

pm_dev писал(а):необходимо помимо хоминга выполнять и пробинг к той же точке
А вот это немного не хорошо.
Что понравилось в программе основное - что после любого сбоя или остановки можно без проблем возобновить работу. Но повторный поиск высоты от точки, которой может уже и не быть... Просто никогда не заморачивался с определённым местом поиска по Z, примерно подвёл и всё.
Kiriller
Мастер
Сообщения: 984
Зарегистрирован: 09 янв 2017, 20:21
Репутация: 124
Настоящее имя: Кирилл
Откуда: Жуковский, М.О.
Контактная информация:

Re: Вышла бета PureMotion

Сообщение Kiriller »

Я хоть и стараюсь мерить инструмент от неисчезающих точек, но все равно как то не удобненько, что Z перемерять надо...
pm_dev
Мастер
Сообщения: 332
Зарегистрирован: 19 июл 2016, 09:40
Репутация: 93
Контактная информация:

Re: Вышла бета PureMotion

Сообщение pm_dev »

Тем не менее, это нормальная практика. G92 не должен сохраняться при перезапуске системы (поведение подсмотрено в Fanuc), т.к. это временная коррекция системы координат. В зависимости от специфики Вашей работы я могу предложить два варианта:
1) На станке делается специальный пятак и инструмент всегда корректируется по нему, а не по заготовке.
2) Если Вам нужен Z=0 на поверхности заготовки, а заготовки всегда разные, то нужно после пробинга делать не коррекцию G92, а изменение текущей системы координат, т.е. перемещать рабочий ноль по Z в эту точку. Это легко реализуется небольшим изменением макроса M115, который закреплен за этой кнопкой. Тогда будет достаточно только хоминга перед началом работы.
Команда разработчиков PUMOTIX и PUMOTIX CAM
ЧПУ и CAM система PUMOTIX (pumotix.ru)
Документация (doc.pumotix.ru)
Видео (youtube.com)
Аватара пользователя
Hanter
Мастер
Сообщения: 5414
Зарегистрирован: 27 янв 2012, 14:52
Репутация: 4338
Настоящее имя: Алексей
Откуда: Питер
Контактная информация:

Re: Вышла бета PureMotion

Сообщение Hanter »

pm_dev писал(а):Не совсем понятно о чем идет речь. Не могли бы пример привести? Но в данный момент все 9 осей входят в одну координатную систему. Да, ее можно перемещать, вращать, переключать смещение (G54-G59), но только для всех осей сразу.
да наверное это тема не для этой ветки. Просто вы заложили в систему функционал оборудования более высокого уровня. все оси в одной координатной системе - понял. взрослое железо работает немного по другому. если интересно - я могу скинуть мануал от Дельты Тау - там это расписано достаточно хорошо. но на английском. координатные системы удобны чем - вот например вы точите конус... ну допустим морзе.. вы знаете угол - он должен быть выдержан точно. и примерно знаете начальные и конечные размеры.. как его выточить ? есть два пути - задать координаты начала и конца и двигаться по ним в надежде что правильно расчитали или замеряли углы... или второй вариант - развернуть координатную систему станка на нужный угол и точить продольными проходами... но для этого координатная система должна иметь возможность управляться так же как обычный привод.
зы: я может непонятно объясняю - лучше наверное мануалы почитать если интересно.
Опыт - это когда на смену вопросам: "Что? Где? Когда? Как? Почему?" Приходит единственный вопрос: "Нахрена?"
==========================================
фрезерная и токарная обработка на станках с чпу.
Резка, гибка, сварка и порошковая окраса.
pm_dev
Мастер
Сообщения: 332
Зарегистрирован: 19 июл 2016, 09:40
Репутация: 93
Контактная информация:

Re: Вышла бета PureMotion

Сообщение pm_dev »

Hanter писал(а):я могу скинуть мануал от Дельты Тау - там это расписано достаточно хорошо. но на английском.
Идея понятна, спасибо. Я в общих чертах знаю об этом и в планах нечто подобное есть. Однако, информации много не бывает, поэтому скидывайте, буду благодарен.
Команда разработчиков PUMOTIX и PUMOTIX CAM
ЧПУ и CAM система PUMOTIX (pumotix.ru)
Документация (doc.pumotix.ru)
Видео (youtube.com)
Аватара пользователя
FLUKE
Мастер
Сообщения: 843
Зарегистрирован: 11 мар 2013, 21:18
Репутация: 187
Настоящее имя: Сергей
Откуда: Смоленск
Контактная информация:

Re: Вышла бета PureMotion

Сообщение FLUKE »

С контроллером на мегагерц (лучше 2) нет движений?
В PM можно защитить от копирования пользовательские макросы и модули, как в мач4?
pm_dev
Мастер
Сообщения: 332
Зарегистрирован: 19 июл 2016, 09:40
Репутация: 93
Контактная информация:

Re: Вышла бета PureMotion

Сообщение pm_dev »

FLUKE писал(а):С контроллером на мегагерц (лучше 2) нет движений?
В PM можно защитить от копирования пользовательские макросы и модули, как в мач4?
Прототип контроллера уже работает, но сроки начала производства назвать не могу.
Макросы защитить пока нельзя, но идея интересная, подумаем.
Команда разработчиков PUMOTIX и PUMOTIX CAM
ЧПУ и CAM система PUMOTIX (pumotix.ru)
Документация (doc.pumotix.ru)
Видео (youtube.com)
Kiriller
Мастер
Сообщения: 984
Зарегистрирован: 09 янв 2017, 20:21
Репутация: 124
Настоящее имя: Кирилл
Откуда: Жуковский, М.О.
Контактная информация:

Re: Вышла бета PureMotion

Сообщение Kiriller »

Попробовал постпроцессор с сайта для солидкам. Похоже, работает с особенностями- без необходимости вставляет S12000. Проект для SC2016 прилагаю.
Вложения
ВЕШАЛКА_ВЕТКА С КОШКОЙ.zip
(2.29 МБ) 248 скачиваний
Argentum47
Мастер
Сообщения: 911
Зарегистрирован: 05 июн 2015, 10:00
Репутация: 110
Откуда: Саратов
Контактная информация:

Re: Вышла бета PureMotion

Сообщение Argentum47 »

pm_dev писал(а):
Таким образом, в PureMotion нет понятия "Подчинение осей", как это было, например, в Mach3. Более того не понятно, как физически можно откалибровать отдельно один двигатель на оси с несколькими двигателями.
Т.е так же как и мач - ни черта не умеет.Очень просто откалибровать, одна стойка двухметрового портала проезжает 1500, а вторая 1500,5 и если бы steps per на каждый двигатель был бы свой, то я бы его выровнял, но пока программисты не понимают как это "физически можно"...
torokh
Новичок
Сообщения: 10
Зарегистрирован: 14 окт 2018, 06:53
Репутация: 0
Настоящее имя: Станислав Киселёв
Откуда: Russia, Moscow
Контактная информация:

Re: Вышла бета PureMotion

Сообщение torokh »

Доброе утро, день или ночь!

Есть желание привязать к PureMotion esp32 с датчиками разного рода, а данные получать через G-Code макросы использую LUA. Но в PureMotion LUA обрезанный. Можно только файл считать.хотелось бы общаться и устройствами, хотя б, из локалки. Так я поставил датчик давления воздуха и лазерный измеритель расстояния, но передаю их через клоаку.

Было бы здорово если было бы больше возможности для реализации подключения вспомогательных устройств
Аватара пользователя
MX_Master
Мастер
Сообщения: 7490
Зарегистрирован: 27 июн 2015, 19:45
Репутация: 3113
Настоящее имя: Михаил
Откуда: Алматы
Контактная информация:

Re: Вышла бета PureMotion

Сообщение MX_Master »

torokh писал(а):Было бы здорово если было бы больше возможности для реализации подключения вспомогательных устройств
Добро пожаловать в мир LinuxCNC ^^ Хоть утюг, хоть кофеварку
Аватара пользователя
wldev
Мастер
Сообщения: 1650
Зарегистрирован: 24 янв 2012, 16:04
Репутация: 510
Настоящее имя: Сергей Бочаров
Откуда: Новосибирск
Контактная информация:

Re: Вышла бета PureMotion

Сообщение wldev »

pm_dev писал(а):Прототип контроллера уже работает, но сроки начала производства назвать не могу.
А сколько длится сервоцикл?
Новости: https://t.me/wldevruch
Обсуждения: https://t.me/wldevgr
pm_dev
Мастер
Сообщения: 332
Зарегистрирован: 19 июл 2016, 09:40
Репутация: 93
Контактная информация:

Re: Вышла бета PureMotion

Сообщение pm_dev »

Kiriller писал(а):Попробовал постпроцессор с сайта для солидкам. Похоже, работает с особенностями- без необходимости вставляет S12000. Проект для SC2016 прилагаю.
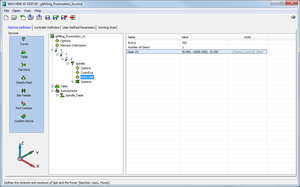
Добрый день!
Параметры, связанные с характеристиками конкретного станка, в том числе максимальные обороты шпинделя, задаются в файле gMilling_Puremotion_3x.vmid.
Откройте редактор двойным щелчком мыши на этом файле и измените в параметре Spindle -> Drive Unit -> Gear #1 значение 12000 на любое другое.
MachineID.png (2756 просмотров) <a class='original' href='./download/file.php?id=148372&mode=view' target=_blank>Загрузить оригинал (58 КБ)</a>
Мы также увеличили это значение по умолчанию. Обновленный постпроцессор доступен по ссылке в сообщении #405.
Команда разработчиков PUMOTIX и PUMOTIX CAM
ЧПУ и CAM система PUMOTIX (pumotix.ru)
Документация (doc.pumotix.ru)
Видео (youtube.com)
Kiriller
Мастер
Сообщения: 984
Зарегистрирован: 09 янв 2017, 20:21
Репутация: 124
Настоящее имя: Кирилл
Откуда: Жуковский, М.О.
Контактная информация:

Re: Вышла бета PureMotion

Сообщение Kiriller »

Дело не в оборотах, а в том, что. например, вначале УП правильно генерится строчка M3 S22000. А потом по ходу программы зачем то S12000. И не один раз по ходу программы в пределах одного перехода.
pm_dev
Мастер
Сообщения: 332
Зарегистрирован: 19 июл 2016, 09:40
Репутация: 93
Контактная информация:

Re: Вышла бета PureMotion

Сообщение pm_dev »

Bender писал(а):А сколько длится сервоцикл?
Мы пока экспериментируем с его длительностью. По все видимости оставим его около 200мкс, т.к. дальнейшее уменьшение влечет за собой некоторые другие проблемы.
Команда разработчиков PUMOTIX и PUMOTIX CAM
ЧПУ и CAM система PUMOTIX (pumotix.ru)
Документация (doc.pumotix.ru)
Видео (youtube.com)
pm_dev
Мастер
Сообщения: 332
Зарегистрирован: 19 июл 2016, 09:40
Репутация: 93
Контактная информация:

Re: Вышла бета PureMotion

Сообщение pm_dev »

Kiriller писал(а):Дело не в оборотах, а в том, что. например, вначале УП правильно генерится строчка M3 S22000. А потом по ходу программы зачем то S12000. И не один раз по ходу программы в пределах одного перехода.
У нас при попытке сгенерировать УП из вашего проекта SolidCAM не выгружает G-код и выдаёт сообщение об ошибке, которое означает, что обороты шпинделя, заданные в обработке, превышают возможности станка, описанные в файле vmid.
После того, как в файле gMilling_Puremotion_3x.vmid было установлено значение оборотов 24000, G-код выгружается корректно.
ErrorScreen.png (2737 просмотров) <a class='original' href='./download/file.php?id=148383&mode=view' target=_blank>Загрузить оригинал (18.83 КБ)</a>
Предлагаем попробовать выполнить рекомендации, приведённые выше.
Команда разработчиков PUMOTIX и PUMOTIX CAM
ЧПУ и CAM система PUMOTIX (pumotix.ru)
Документация (doc.pumotix.ru)
Видео (youtube.com)
Kiriller
Мастер
Сообщения: 984
Зарегистрирован: 09 янв 2017, 20:21
Репутация: 124
Настоящее имя: Кирилл
Откуда: Жуковский, М.О.
Контактная информация:

Re: Вышла бета PureMotion

Сообщение Kiriller »

Да, действительно заработало. У меня то код генерился. Вот я подумал, что с ПП что-то не так.... :roll:
Morze
Кандидат
Сообщения: 78
Зарегистрирован: 29 авг 2018, 20:12
Репутация: 5
Настоящее имя: Роман
Контактная информация:

Re: Вышла бета PureMotion

Сообщение Morze »

Я буквально вчера поправил это значение в ПП. Искал сам. А надо было сюда заглянуть))))
Кстати, еще вопрос по этому постпроцессору: в начале операции фреза опускается в пустом месте до уровня материала, потом поднимается. Потом опускается и начинает пилить. Это так solidcam делает? Или в ПП что-то поправить надо?
Меня это не напрягает, но все же...
pm_dev
Мастер
Сообщения: 332
Зарегистрирован: 19 июл 2016, 09:40
Репутация: 93
Контактная информация:

Re: Вышла бета PureMotion

Сообщение pm_dev »

Morze писал(а):Кстати, еще вопрос по этому постпроцессору: в начале операции фреза опускается в пустом месте до уровня материала, потом поднимается. Потом опускается и начинает пилить. Это так solidcam делает? Или в ПП что-то поправить надо?
Меня это не напрягает, но все же...
Если возможно, приложите пример проекта и G-код, в котором возникает такая ситуация.
Команда разработчиков PUMOTIX и PUMOTIX CAM
ЧПУ и CAM система PUMOTIX (pumotix.ru)
Документация (doc.pumotix.ru)
Видео (youtube.com)
Morze
Кандидат
Сообщения: 78
Зарегистрирован: 29 авг 2018, 20:12
Репутация: 5
Настоящее имя: Роман
Контактная информация:

Re: Вышла бета PureMotion

Сообщение Morze »

Завтра подготовлю и вышлю. Сюда, или еще кудато?
Ответить

Вернуться в «Windows / Mach»