Постпроцессоры SolidCAM2023 для MACH3 LinuxCNC.

Обсуждение аспектов работы с CAМ программами, подготовка моделей, настройка постпроцессоров, настройка параметров инструментов, обсуждение стратегий обработки, симуляция обработки. Вопросы по G-коду.
alex_sar
Мастер
Сообщения: 1863
Зарегистрирован: 28 авг 2018, 17:13
Репутация: 315
Настоящее имя: Алексей
Контактная информация:

Re: Постпроцессоры SolidCAM2023 для MACH3 LinuxCNC.

Сообщение alex_sar »

vtgmfg писал(а): правда получилось не 3 отверстия а паз))
а вот и наглядный пример почему система чпу не должна себя так вести. и любая нормальная себя так и не ведёт - выдает ошибку в случае непонятки, чтобы человек глазами посмотрел и проверил что станок будет делать именно то что ожидается.
vtgmfg
Мастер
Сообщения: 1828
Зарегистрирован: 23 июн 2022, 14:13
Репутация: 77
Настоящее имя: Максим
Контактная информация:

Re: Постпроцессоры SolidCAM2023 для MACH3 LinuxCNC.

Сообщение vtgmfg »

правильно если дает адекватную ошибку. как ни странно с этим проще разобраться чем с заключением что для "К" нужны какие то еще коды от которого у юзера волосы дыбом. вместо того чтобы выдать что "К" пока не поддерживается - игнор или аборт?
Аватара пользователя
Курдль
Мастер
Сообщения: 2174
Зарегистрирован: 20 мар 2018, 16:55
Репутация: 282
Настоящее имя: Курдль Энтеропийский
Откуда: Msk
Контактная информация:

Re: Постпроцессоры SolidCAM2023 для MACH3 LinuxCNC.

Сообщение Курдль »

vtgmfg писал(а): А удаляем вот это K'K_MinimumDepth,[' P'P_Dwell],'
А точно, что всё это надо удалять, включая [' P'P_Dwell]?
vtgmfg писал(а): Использую G83. честно говоря в чем там разница и не вникал
Кстати, это т п/п и в цикле G83 тоже параметр К генерирует.
А отличается 73 от 83 тем, что 73 долбит с заданным отводом сверла, а 83 в каждом цикле полностью вынимает сверло из отверстия.

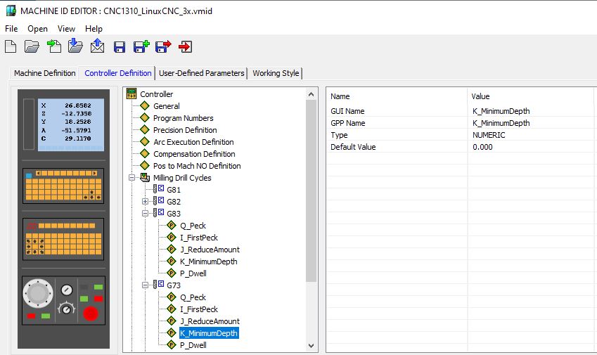
А чтобы CAM-программа (в данном контексте SolidCAM) выдавала на UI только нужные параметры при программировании операции, нужно поправить файл .vmid?
Типа вот этот тэг:

Код: Выделить всё

			<DrillCycle GppName="G73" Ver="3" GuiName="G73" Id="4" UseCycle="1" OperationType="0" PictureName="" DrillType="2">
				<CycleParams>
					<Param GppName="Q_Peck" Ver="1" GuiName="Q_Peck" ValueType="3" Value="0" DefaultValue="0.000000" IsStateActive="1"/>
					<Param GppName="I_FirstPeck" Ver="1" GuiName="I_FirstPeck" ValueType="3" Value="0" DefaultValue="0.000000" IsStateActive="1"/>
					<Param GppName="J_ReduceAmount" Ver="1" GuiName="J_ReduceAmount" ValueType="3" Value="0" DefaultValue="0.000000" IsStateActive="1"/>
					<Param GppName="K_MinimumDepth" Ver="1" GuiName="K_MinimumDepth" ValueType="3" Value="0" DefaultValue="0.000000" IsStateActive="1"/>
					<Param GppName="P_Dwell" Ver="1" GuiName="P_Dwell" ValueType="3" Value="0" DefaultValue="0.000000" IsStateActive="1"/>
				</CycleParams>
			</DrillCycle>

А можно поправить и в визуальном интерфейсе. Только это наверное не приведет к изменению собственно п/п, т.е. файла .gpp?
LinuxCNCvmid.JPG (2783 просмотра) <a class='original' href='./download/file.php?id=211670&mode=view' target=_blank>Загрузить оригинал (76.9 КБ)</a>
Мой сайт: https://cnc-hobby.ru
vtgmfg
Мастер
Сообщения: 1828
Зарегистрирован: 23 июн 2022, 14:13
Репутация: 77
Настоящее имя: Максим
Контактная информация:

Re: Постпроцессоры SolidCAM2023 для MACH3 LinuxCNC.

Сообщение vtgmfg »

Курдль писал(а): А точно, что всё это надо удалять, включая [' P'P_Dwell]?
вроде это один параметр. ругаться будет.
Курдль писал(а): только нужные параметры при программировании операции, нужно поправить файл .vmid?
может быть - до vmid я не дошел еще.
Курдль писал(а):
Кстати, это т п/п и в цикле G83 тоже параметр К генерирует.
у меня нет почему то - ктото поправил может уже до меня
Аватара пользователя
Курдль
Мастер
Сообщения: 2174
Зарегистрирован: 20 мар 2018, 16:55
Репутация: 282
Настоящее имя: Курдль Энтеропийский
Откуда: Msk
Контактная информация:

Re: Постпроцессоры SolidCAM2023 для MACH3 LinuxCNC.

Сообщение Курдль »

iMaks-RS писал(а): Ошибка в этой строке: G98 G73 X-8. Y0. Z-10.601 R2. Q1. K0. F150. о чём пишет EMC. Литера K - лишняя.
Cправочник по g-code в документации LinuxCNC
Это интересно.
В каноническом понимании циклов G73, G83 предусмотрено 2 типа параметров:
- QRP
- IJKRP
LinuxCNC ограничился QR. :thinking:

Давайте повторим теорию.
На картинке ниже 2 случая для G83:
слева иллюстрация, как происходит сверление при задании шага сверления константой Q (всё ясно)
справа - полный набор параметров для изменяемого шага сверления.
variable-peck-drilling.jpg (2759 просмотров) <a class='original' href='./download/file.php?id=211674&mode=view' target=_blank>Загрузить оригинал (52.08 КБ)</a>
Где:
I = Размер первого шага (клевка)
J = Величина, на которую будет уменьшаться каждый последующий "клевок"
K = Минимальная глубина шага. Когда поле нескольких циклов вычитания I - J значение шага станет меньше или равно К, шаг установится постоянным = К
R = значение ретракта
P = Остановиться на последнем шаге на заданное время

Таким образом, п/п нужно изменить так:
абзац

Код: Выделить всё

        if I_FirstPeck eq 0
            {nb, cDr'G'iDrillmode ' X'xpos' Y'ypos' Z'drill_lower_z' R'drill_upper_z' Q'Q_Peck' K'K_MinimumDepth,[' P'P_Dwell],' F'feed' 'cDrCys}
        else
            {nb, cDr'G'iDrillmode ' X'xpos' Y'ypos' Z'drill_lower_z' R'drill_upper_z' I'I_FirstPeck' J'J_ReduceAmount' K'K_MinimumDepth,[' P'P_Dwell],' F'feed' 'cDrCys}
        endif
заменить на

Код: Выделить всё

{nb, cDr'G'iDrillmode ' X'xpos' Y'ypos' Z'drill_lower_z' R'drill_upper_z' Q'Q_Peck' F'feed' 'cDrCys}
А из настроек .vmid убрать все параметры, кроме Q_Peck
LinuxCNCvmid.JPG (2759 просмотров) <a class='original' href='./download/file.php?id=211675&mode=view' target=_blank>Загрузить оригинал (76.9 КБ)</a>
Я правильно рассуждаю?
Мой сайт: https://cnc-hobby.ru
vtgmfg
Мастер
Сообщения: 1828
Зарегистрирован: 23 июн 2022, 14:13
Репутация: 77
Настоящее имя: Максим
Контактная информация:

Re: Постпроцессоры SolidCAM2023 для MACH3 LinuxCNC.

Сообщение vtgmfg »

Курдль писал(а): LinuxCNC ограничился QR.
у меня - аналогично.
Курдль писал(а): Я правильно рассуждаю?
хз. меня больше интересует время - считается Solidcam одинаково для всех вариантов. а оно сооовсем неодинаково. Казалось бы - не квадратные уравнения же, хотя ускорения и не учитываются - ну хоть бы без учета ускорений. и непонятно - используется ли для этого ПП?
Аватара пользователя
Курдль
Мастер
Сообщения: 2174
Зарегистрирован: 20 мар 2018, 16:55
Репутация: 282
Настоящее имя: Курдль Энтеропийский
Откуда: Msk
Контактная информация:

Re: Постпроцессоры SolidCAM2023 для MACH3 LinuxCNC.

Сообщение Курдль »

vtgmfg писал(а): и непонятно - используется ли для этого ПП?
По моим представлениям - не должен. Он же "пост...". CAM-программа рассчитывает оптимальную траекторию по заданным параметрам. А п/п просто переводит её в коды.
Мой сайт: https://cnc-hobby.ru
vtgmfg
Мастер
Сообщения: 1828
Зарегистрирован: 23 июн 2022, 14:13
Репутация: 77
Настоящее имя: Максим
Контактная информация:

Re: Постпроцессоры SolidCAM2023 для MACH3 LinuxCNC.

Сообщение vtgmfg »

Курдль писал(а): Он же "пост..."
да черт там разберешь.. будет у тебя симуляция работать если ПП удалить? если будет то он точно не при чем.
vtgmfg
Мастер
Сообщения: 1828
Зарегистрирован: 23 июн 2022, 14:13
Репутация: 77
Настоящее имя: Максим
Контактная информация:

Re: Постпроцессоры SolidCAM2023 для MACH3 LinuxCNC.

Сообщение vtgmfg »

неожиданно оказалось что настройка высоты безопасности в настройках перехода или никак или неожиданным образом влияют на конечную УП..(
то есть то что установил для МАС - то и будет.
может это и правильно - но нафига ж в этом окошечке чтото корректировать если оно ни на что не влияет
NorNik
Кандидат
Сообщения: 74
Зарегистрирован: 21 фев 2018, 08:09
Репутация: 27
Настоящее имя: Игорь
Откуда: 69 парралель
Контактная информация:

Re: Постпроцессоры SolidCAM2023 для MACH3 LinuxCNC.

Сообщение NorNik »

Андрей, спасибо за ПП BiYurov_v2_3x.gpp. Подскажите как сделать чтобы с начало Z поднималось на безопасную высоту, потом включался шпиндель и затем только станок начинал движения.
Вложения
G код.jpg (2235 просмотров) <a class='original' href='./download/file.php?id=212482&mode=view' target=_blank>Загрузить оригинал (625.79 КБ)</a>
vtgmfg
Мастер
Сообщения: 1828
Зарегистрирован: 23 июн 2022, 14:13
Репутация: 77
Настоящее имя: Максим
Контактная информация:

Re: Постпроцессоры SolidCAM2023 для MACH3 LinuxCNC.

Сообщение vtgmfg »

А там G53 и коррекция высоты выключена. то есть там будет высота по цанге в машинной СК..
NorNik
Кандидат
Сообщения: 74
Зарегистрирован: 21 фев 2018, 08:09
Репутация: 27
Настоящее имя: Игорь
Откуда: 69 парралель
Контактная информация:

Re: Постпроцессоры SolidCAM2023 для MACH3 LinuxCNC.

Сообщение NorNik »

vtgmfg писал(а): 27 сен 2024, 12:43 А там G53 и коррекция высоты выключена. то есть там будет высота по цанге в машинной СК..
Спасибо, но я чайник в ПП. Мне надо все на пальцах обьяснять.
Аватара пользователя
Курдль
Мастер
Сообщения: 2174
Зарегистрирован: 20 мар 2018, 16:55
Репутация: 282
Настоящее имя: Курдль Энтеропийский
Откуда: Msk
Контактная информация:

Re: Постпроцессоры SolidCAM2023 для MACH3 LinuxCNC.

Сообщение Курдль »

Привет всем!
Напомните, пожалуйста, где в п/п LinuxCNC отключить генерацию кода на смену инструмента?
Типа T3 M06
Спасибо.
Мой сайт: https://cnc-hobby.ru
vtgmfg
Мастер
Сообщения: 1828
Зарегистрирован: 23 июн 2022, 14:13
Репутация: 77
Настоящее имя: Максим
Контактная информация:

Re: Постпроцессоры SolidCAM2023 для MACH3 LinuxCNC.

Сообщение vtgmfg »

дубль
Последний раз редактировалось vtgmfg 11 фев 2025, 20:13, всего редактировалось 1 раз.
vtgmfg
Мастер
Сообщения: 1828
Зарегистрирован: 23 июн 2022, 14:13
Репутация: 77
Настоящее имя: Максим
Контактная информация:

Re: Постпроцессоры SolidCAM2023 для MACH3 LinuxCNC.

Сообщение vtgmfg »

что за дауншифтинг?
попробуй вот эту функцию заремить или ее содержимое
@usr_ct_toolchange
Аватара пользователя
Курдль
Мастер
Сообщения: 2174
Зарегистрирован: 20 мар 2018, 16:55
Репутация: 282
Настоящее имя: Курдль Энтеропийский
Откуда: Msk
Контактная информация:

Re: Постпроцессоры SolidCAM2023 для MACH3 LinuxCNC.

Сообщение Курдль »

vtgmfg писал(а): что за дауншифтинг?
А нафига она мне, если смены инструмента не предполагается?
vtgmfg писал(а): попробуй вот эту функцию заремить или ее содержимое
Спасибо!
У меня она и так закомментирована.
Просто я обморозился и при разработке УП выбрал чужой п/п :D
Мой сайт: https://cnc-hobby.ru
vtgmfg
Мастер
Сообщения: 1828
Зарегистрирован: 23 июн 2022, 14:13
Репутация: 77
Настоящее имя: Максим
Контактная информация:

Re: Постпроцессоры SolidCAM2023 для MACH3 LinuxCNC.

Сообщение vtgmfg »

Курдль писал(а): А нафига она мне, если смены инструмента не предполагается?
одним инструментом все? раскрой материала?
Аватара пользователя
Курдль
Мастер
Сообщения: 2174
Зарегистрирован: 20 мар 2018, 16:55
Репутация: 282
Настоящее имя: Курдль Энтеропийский
Откуда: Msk
Контактная информация:

Re: Постпроцессоры SolidCAM2023 для MACH3 LinuxCNC.

Сообщение Курдль »

vtgmfg писал(а): одним инструментом все? раскрой материала?
Я для каждого инструмента создаю свою УП.
Я имел в виду, что автосмены не предусмотрено.
Мой сайт: https://cnc-hobby.ru
vtgmfg
Мастер
Сообщения: 1828
Зарегистрирован: 23 июн 2022, 14:13
Репутация: 77
Настоящее имя: Максим
Контактная информация:

Re: Постпроцессоры SolidCAM2023 для MACH3 LinuxCNC.

Сообщение vtgmfg »

ээ.. у меня тоже нет АТС - но от M6 это не повод отказываться,
используется и конвейер. то есть вот это
T4 M6
T5
Аватара пользователя
Курдль
Мастер
Сообщения: 2174
Зарегистрирован: 20 мар 2018, 16:55
Репутация: 282
Настоящее имя: Курдль Энтеропийский
Откуда: Msk
Контактная информация:

Re: Постпроцессоры SolidCAM2023 для MACH3 LinuxCNC.

Сообщение Курдль »

vtgmfg писал(а): используется и конвейер. то есть вот это
Ну и как бы нафига мне это в начале УП?
Мой сайт: https://cnc-hobby.ru
Ответить

Вернуться в «CAM пакеты»