SolidCAM
- Kachik
- Мастер
- Сообщения: 1413
- Зарегистрирован: 13 янв 2017, 16:22
- Репутация: 308
- Настоящее имя: Сергей
- Откуда: Питер
- Контактная информация:
Re: SolidCAM
Вот, во вкладке "границы обработки" выбирается положение инструмента - снаружи. И ещё можно добавить смещение, если мало.
-
SiriuS1982
- Новичок
- Сообщения: 6
- Зарегистрирован: 14 май 2020, 10:14
- Репутация: 0
- Настоящее имя: Игорь
- Контактная информация:
Re: SolidCAM
Да, точно, спасибо.Kachik писал(а):Вот, во вкладке "границы обработки" выбирается положение инструмента - снаружи. И ещё можно добавить смещение, если мало.
1. А как теперь сделать чистовую обработку(HSS) также?
2. Можно ли как-то указывать место, в каком я хочу чтобы фреза входила в материал и начинала например, обрезать контур детали?
-
1240
- Мастер
- Сообщения: 972
- Зарегистрирован: 25 янв 2013, 17:11
- Репутация: 278
- Откуда: Украина, Харьков.
- Контактная информация:
Re: SolidCAM
Добрый День!
использовал кто либо SolidCam для плазменной резки?
Или это неестественная затея?
https://www.youtube.com/watch?v=AbovmlHH6lc
использовал кто либо SolidCam для плазменной резки?
Или это неестественная затея?
https://www.youtube.com/watch?v=AbovmlHH6lc
-
Ghash
- Кандидат
- Сообщения: 77
- Зарегистрирован: 01 ноя 2018, 23:43
- Репутация: 1
- Контактная информация:
Re: SolidCAM
Ребята, привет. Подскажите как можно реализовать трохоидальное обрезание детали по контуру в Solidcam с перемычками? Или этот паз только выдавливать в самой модельке, рисовать перемычки, и затем уже строить IMachining 2D? Спасибо!
-
Kupfershcmidt
- Мастер
- Сообщения: 2295
- Зарегистрирован: 04 авг 2019, 15:54
- Репутация: 323
- Настоящее имя: Сергей
- Контактная информация:
Re: SolidCAM
Перемычки ж задаются отдельно.
-
Ghash
- Кандидат
- Сообщения: 77
- Зарегистрирован: 01 ноя 2018, 23:43
- Репутация: 1
- Контактная информация:
Re: SolidCAM
Немного не понял. Сначала обрезаем по трохоидальной траектории, потом отдельная траектория на перемычки?Kupfershcmidt писал(а):Перемычки ж задаются отдельно.
-
Kupfershcmidt
- Мастер
- Сообщения: 2295
- Зарегистрирован: 04 авг 2019, 15:54
- Репутация: 323
- Настоящее имя: Сергей
- Контактная информация:
Re: SolidCAM
Сейчас нет под рукой. Но по аналогии с Фьюжн может быть чек-бокс под тапы, где задаётся их размер и указывается расположение...не помню, как оно в Солид каме, давно было дело.
-
Kupfershcmidt
- Мастер
- Сообщения: 2295
- Зарегистрирован: 04 авг 2019, 15:54
- Репутация: 323
- Настоящее имя: Сергей
- Контактная информация:
Re: SolidCAM
Да уж, то что во Фью делается одной галкой в Солиде даёт нехилый такой закос. Ты может видел, но вот способ.Ghash писал(а):рисовать перемычки,
https://www.youtube.com/watch?v=Pgp3v4N4XwU
-
Kopyloff
- Мастер
- Сообщения: 387
- Зарегистрирован: 28 мар 2013, 07:40
- Репутация: 117
- Настоящее имя: Сергей
- Откуда: Первоуральск
- Контактная информация:
Re: SolidCAM
Это в Solidworks CAM, а в SolidCAM-е есть такая функция?
-
Kupfershcmidt
- Мастер
- Сообщения: 2295
- Зарегистрирован: 04 авг 2019, 15:54
- Репутация: 323
- Настоящее имя: Сергей
- Контактная информация:
Re: SolidCAM
Kopyloff, а, я чота не посмотрел. Ну наверное так же как-то.
- KoT_6JIeByH
- Кандидат
- Сообщения: 92
- Зарегистрирован: 14 апр 2020, 09:11
- Репутация: 8
- Настоящее имя: Сергей
- Контактная информация:
Re: SolidCAM
Господа, простите за бестолковый вопрос - только начинаю свой путь и только прошел курс по SolidCAM.
Вот для такой детали (поддон), чтобы ее выфрезеровать, какую функцию надо испльзовать?
Покет, профайл не выбирает округлое днище(либо я не то задаю). поможет ли мне iMachinning в этом деле?
Вот для такой детали (поддон), чтобы ее выфрезеровать, какую функцию надо испльзовать?
Покет, профайл не выбирает округлое днище(либо я не то задаю). поможет ли мне iMachinning в этом деле?
- KoT_6JIeByH
- Кандидат
- Сообщения: 92
- Зарегистрирован: 14 апр 2020, 09:11
- Репутация: 8
- Настоящее имя: Сергей
- Контактная информация:
Re: SolidCAM
Сам спросил, сам ответил - 3D milling операция нужна.KoT_6JIeByH писал(а):Господа, простите за бестолковый вопрос - только начинаю свой путь и только прошел курс по SolidCAM.
Вот для такой детали (поддон), чтобы ее выфрезеровать, какую функцию надо испльзовать?
Покет, профайл не выбирает округлое днище(либо я не то задаю). поможет ли мне iMachinning в этом деле?
- Makar32
- Опытный
- Сообщения: 110
- Зарегистрирован: 23 июн 2015, 15:50
- Репутация: 47
- Настоящее имя: Игорь
- Контактная информация:
Re: SolidCAM
KoT_6JIeByH писал(а):Сам спросил, сам ответил - 3D milling операция нужна.KoT_6JIeByH писал(а):Господа, простите за бестолковый вопрос - только начинаю свой путь и только прошел курс по SolidCAM.
Вот для такой детали (поддон), чтобы ее выфрезеровать, какую функцию надо испльзовать?
Покет, профайл не выбирает округлое днище(либо я не то задаю). поможет ли мне iMachinning в этом деле?
HSR. 3D Imachining
-
maratNC
- Кандидат
- Сообщения: 93
- Зарегистрирован: 29 сен 2016, 16:45
- Репутация: 2
- Настоящее имя: Марат
- Откуда: Пермь
- Контактная информация:
Re: SolidCAM
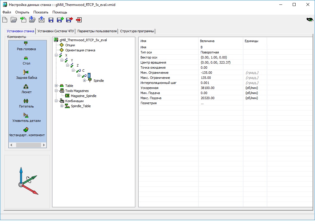
Ребятки, у кого есть опыт адаптации постопроцессора на 5 осевой станок, подскажи плиз, почему SolidCam не учитывает при расчете длину до опорной точки (центр вращения шпинделя - ось В)- рис 1.? Создаю простую обработку шара диаметром 60 см, инструмент сфера 6 мм, траектория - послойное опускание сверху вниз. Рис 2. Сейчас расчитывает по кончику фрезы.
- Вложения
-
- thermwood.zip
- (21.05 КБ) 317 скачиваний
-
- 5X_PC_faces.txt
- (305.41 КБ) 312 скачиваний
-
foforum
- Мастер
- Сообщения: 227
- Зарегистрирован: 02 июл 2012, 06:43
- Репутация: 5
- Контактная информация:
Re: SolidCAM
Как сверлильный инструмент(фрезы, расточные резцы) перенести во внутренний расточной?
Или как добавить инструмент произвольной формы в токарные инструменты? Фасонные фрезы я делать умею. SC 2016
Или как добавить инструмент произвольной формы в токарные инструменты? Фасонные фрезы я делать умею. SC 2016
-
SVP
- Мастер
- Сообщения: 6140
- Зарегистрирован: 19 дек 2012, 15:49
- Репутация: 884
- Откуда: Москва
- Контактная информация:
Re: SolidCAM
Что-то с наружним резьбофрезерованием не могу сообразить.
В качестве геометрии просит отверстие(drill geometry selection), а у меня нет никакого отверстия, штырек у меня в качестве заготовки.
Пробовал переключать Thread-data на external, толку нет. Причем нарисована при этом какая-то ерунда с резьбой и снаружи и изнутри.
Она просто на штырьке не умеет только внешнюю нарезать что-ли ? Странно как-то.
Пересмотрел кучу видео - везде детали с отверстием внутри
, неужели придется в каждом месте рисовать какие-то дыры 0.01мм диаметром ?
В качестве геометрии просит отверстие(drill geometry selection), а у меня нет никакого отверстия, штырек у меня в качестве заготовки.
Пробовал переключать Thread-data на external, толку нет. Причем нарисована при этом какая-то ерунда с резьбой и снаружи и изнутри.
Она просто на штырьке не умеет только внешнюю нарезать что-ли ? Странно как-то.
Пересмотрел кучу видео - везде детали с отверстием внутри
-
nik1
- Мастер
- Сообщения: 8408
- Зарегистрирован: 02 окт 2012, 07:37
- Репутация: 3629
- Откуда: Красногорск
- Контактная информация:
Re: SolidCAM
Это он могет, на память не помню как задавал геометрию, то точно без танцев с бубном
Поставь точку на эскизе и по ней задай , или это тоже же в лом?
Поставь точку на эскизе и по ней задай , или это тоже же в лом?
- Gestap
- Мастер
- Сообщения: 978
- Зарегистрирован: 21 май 2017, 21:18
- Репутация: 1089
- Настоящее имя: Александр
- Контактная информация:
Re: SolidCAM
Поставь галочку все центры отверстий/дуг
Пилим, точим, шьем, продаём комплектующие к станкам
https://www.instagram.com/dtw.moscow/
dtw.moscow@gmail.com
Наша группа в телеге https://t.me/asiogroup
https://www.instagram.com/dtw.moscow/
dtw.moscow@gmail.com
Наша группа в телеге https://t.me/asiogroup
-
SVP
- Мастер
- Сообщения: 6140
- Зарегистрирован: 19 дек 2012, 15:49
- Репутация: 884
- Откуда: Москва
- Контактная информация:
Re: SolidCAM
Да, спасибо, вроде бы нвбрался с галкой "штырек".Gestap писал(а): #3378 Gestap » Сегодня, 17:37
Причем надо cad selection после этого жмакнуть и выбрать что, а не сразу выбрать...
-
SVP
- Мастер
- Сообщения: 6140
- Зарегистрирован: 19 дек 2012, 15:49
- Репутация: 884
- Откуда: Москва
- Контактная информация:
Re: SolidCAM
PS. Обратите внимание кстати, что в справке там полная ерунда касательно указания размеров резьбы, для внешнего надо похоже не максимальный как в справке, а минимальный как в интерфейсе указывать. И что-то при даже 4.0 для М5 получается нереально плотная(рукой трудно закрутить, ключем нет проблем), похоже у среднего метчика типа 6g зазор больше десятки.
Он кстати для плашки и метчика складывается ? Никогда об этом не задумывался....
Он кстати для плашки и метчика складывается ? Никогда об этом не задумывался....